A busy fall season for sports was already underway, and Amazon Prime Video still had highly visible, high priority features for live sports streaming to release. Two of those features were customizable live stream multiview and augmented content for realtime stats, betting, and stream playback across mobile and living room platforms.
Motion design was the main bottleneck due to having only one in-house motion designer available. As a designer with motion design experience, I was able to join the project to help shorten the remaining timeline by half to get high priority releases back on schedule.

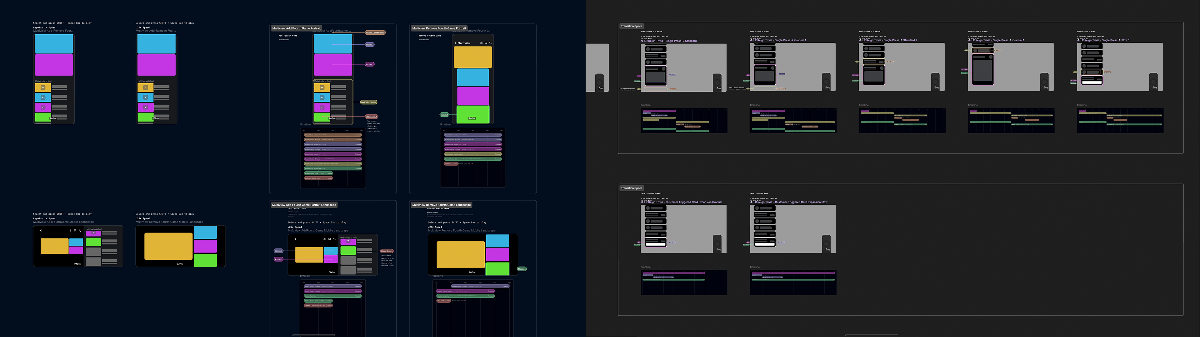
Motion design isn't as common a task as static screen design, and there aren't many tools in Figma or other design apps to support handing-off animation data from designers to engineers. Adding to the lack of tools, motion design typically has more data to coordinate between the two functions.
So most of my effort at the beginning was focused on designing workflow and finding tools to "systematize" the process as much as possible to make things faster and more accurate when adding new features to our motion design system.








Customizable multiview streaming (having different streams playback simultaneously) quickly became a must-have feature for the top streaming services that have live sports broadcasts. Prime Video, in its third year of streaming NFL games and first year with NBA, needed the feature to keep the experience on-par with Youtube TV and other streamers with live sports. Our job was to get the feature designed and released for Prime Video mobile and living room experiences.
Our task with augmented content was to expand and adapt the feature for enhanced live sports streaming functionality, specifically for NBA games. We upgraded the existing augmented content UI design to support betting, new playback options for game highlights, and a new set of game stats.
View some of the motion design demos below along with a few screenshots. For more info, you can read a press release for the features here.



